Blog
Read ideas, insights, and news from our team.



Product
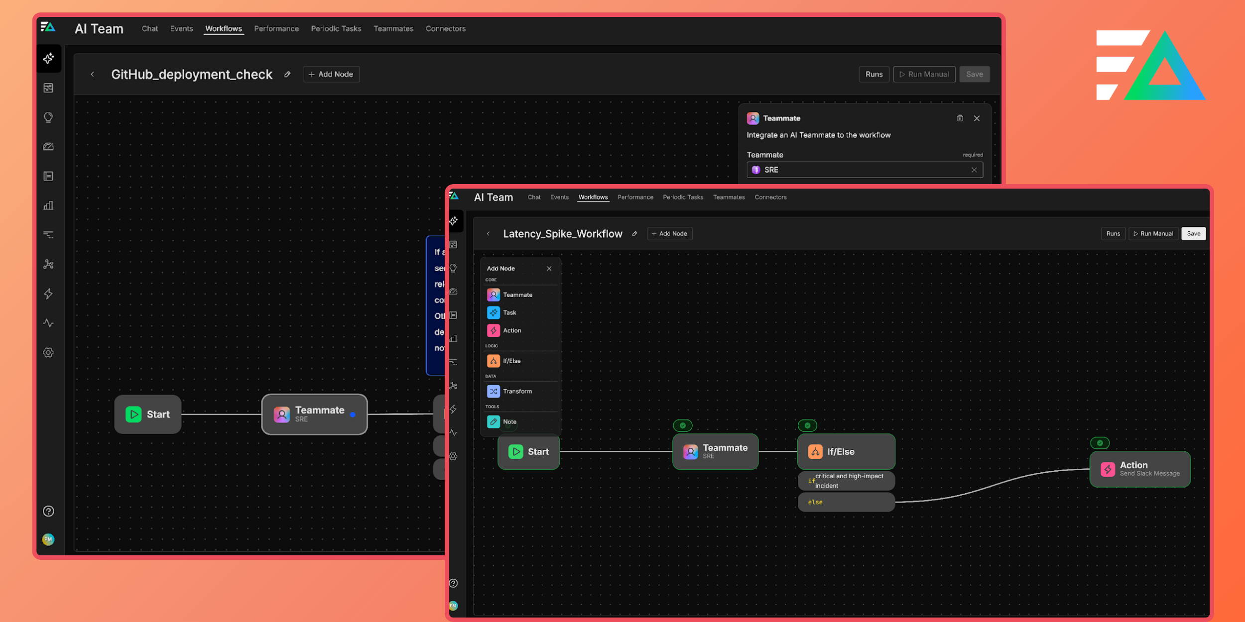
Introducing Edge Delta AI Teammates: Collaborative AI for Any Workflow
The world’s first collaborative multi-agent platform engineered to speed up SRE, Security, and DevOps teams with AI
Oct 8, 2025
•
2 minutes
Search

Ideas
Inside the Incidents No One Talks About: Real Stories of Sensitive Data Leaks
Jul 11, 2025
•
4 minutes

Engineering
How We Implemented Affinity-Aware Load Balancing for Our Gateway Pipelines
Jun 30, 2025
•
3 minutes

Product
Automatically Normalize and Enrich Orca Security Alert Logs with Edge Delta’s Pre-Built Pack
Jun 27, 2025
•
2 minutes

Announcements
Enhance Kubernetes Telemetry Data Management with Edge Delta’s New Coordinator and Gateway Pipelines
Jun 25, 2025
•
3 minutes
See Edge Delta in Action
Get hands-on in our interactive playground environment.
